Flussi operativi

Come Funziona in generale : Indicazione dei flussi di utilizzo e lavoro


Flussi operativi
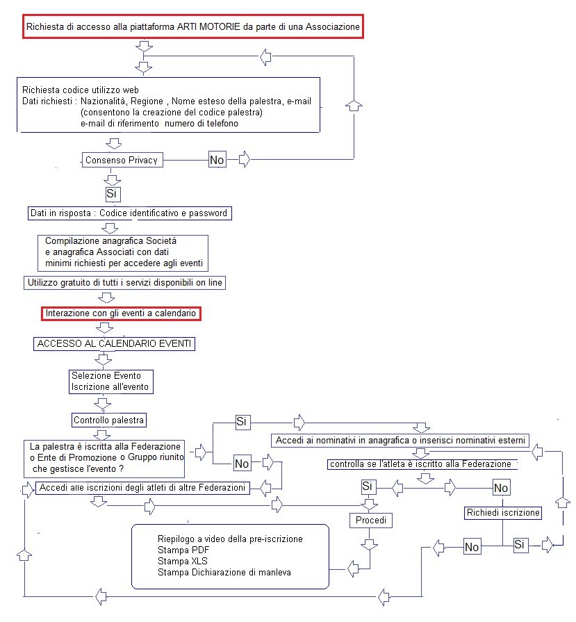
Diagramma flusso operativo per la richiesta di accesso alla piattaforma di ARTI MOTORIE Immagine 2 Diagramma flusso operativo per la richiesta di accesso/trasferimento dalla piattaforma di ARTI MOTORIE ad un'Ente di Promozione / Federazione / Gruppo selezionatoImmagine 3Diagramma flusso per l'accesso agli eventiImmagine 4